Page tree
Skip to end of metadata
Go to start of metadata

Создаем накладную и заполняем шапку.


Вкладка Спецификация, для добавления строк можно воспользоваться несколькими вариантами:

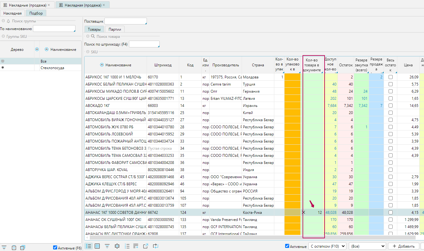
  • в шапке накладной перейти на вкладку Подбор и проставить нужное количество для отпуска в колонке "Кол-во товара в документе" или в колонке "Кол-во упаковок в документе". Для того, чтобы заполнить количество в документе количеством текущего остатка, необходимо поставить галочку "Весь остаток".
  • либо в средней части документа перейти во вкладку Подбор, выбрать подходящее действие
  • либо в нижней части формы использовать кнопку "Добавить "
  • либо в нижней части формы в окно "Вод штрихкода" внести штрихкод и  нажать Enter



  • в строках спецификации заполняем Партию, при необходимости, проверяем заполнение данных, при проставленных галочках порождения накладной -закупки видим значения в колонке -закупки

Вкладка Сертификаты, при необходимости можно указать, выбрав из списка Сертификат соответствия, Таможенную декларацию либо вручную прописать в окне "Дополнительные сертификаты"


Вкладка Расценка, отображается если ранее в Производных документам был проставлен признак "Создать акт расценки". Проверяем формирование цены, операцию расценки, при необходимости, можно вручную поменять операцию

Проверяем суммы документа в правом верхнем углу формы.

Нажимаем Сохранить внизу формы, если нужно чтобы данные в накладной сохранились и накладная создалась, но осталась открытой на том же месте, где работает пользователь, затем нажимаем Провести.

Доступно нажать сразу Провести, тогда программа выполнит действия и сохранения, и проведения.

  • No labels